How To Download Excel File From Website Using Vba

Start date nov 12 2008.
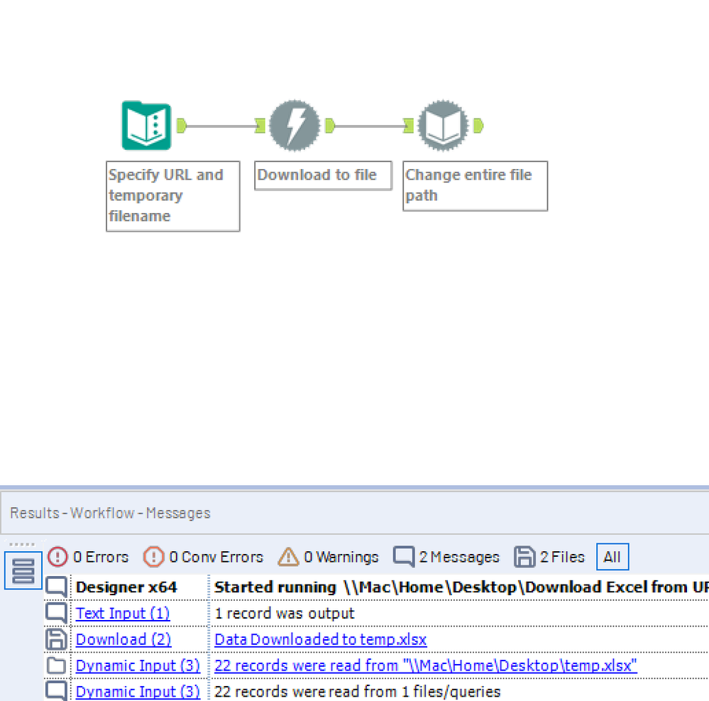
How to download excel file from website using vba. The second excel file can be used to rename the downloaded files assuming you give valid names without illegal characters and extensions e g. Vba web scraping is a technique of accessing web pages and downloading the data from that website to our computer files. In case browser simulation is needed read on my simple class for using ie automation in vba. So far i only managed with excel vba to open the web page and click the bottom to download the csv file but the code stop and required a manual intervention to to be completed i would like it to be fully automated if possible. Downloading a file through a url is a typical example.
It works and downloaded but i think it s corrupted. Excel can be a great tool to harness the data of the internet. See the code used i am not the. Excel vba web scraping. Ftp is a great way to keep your excel files connected to your file servers back up your files and worksheets automatically or simply download upload document without any additional manual hassle.
I can t open that file. Today we will learn how to download and upload files using a vba ftp script. How to download a file from web url using vba. Part of my task involves using explorer to download. I have been trying desperately for months to automate a process whereby a csv file is downloaded maned and saved in a given location.
If you feel it is not please go to other pages like this. Post by sam1085 14 feb 2017 05 02. Do you have any idea about that. This is enough information you need to use this function. Saving byte array to file method.
I just tried to download excel template xltm using this macro. Web scraping is possible by accessing external applications like internet explorer. Regarding your other question if you need any custom modification to that excel file send me an email using the contact form of the site. Nov 12 2008 1 hi i m quite new to vba and have been working on automating ie. We can do it in two ways i e.